close
Yelp是全球知名餐廳評論網頁
他們每年舉辦數據比賽,下載區提供兩種導入方式
1. JSON
2. SQL
SQL則用MySQL開啟,步驟簡單又快速,SQL有兩個檔案
![]()
2.
Step1: 安裝參考這篇就滿夠的: Windows 上的 MySQL 安裝教學 (使用 MySQL Installer)
Step2: 下載下的schema內容如以下

建立 Schema

Step3 導入資料
MySQL 的 Command Line Client 輸入
show databases;
change db_name(自己的);
use db_name(自己的);
db_name(自己的) < yelp_db.sql;

出現上圖則表示成功完成
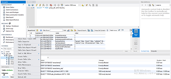
如何檢視資料?

全站熱搜
留言列表

